叶良辰の学习笔记
学习笔记
源码笔记
微服务笔记
Java面试题
手写框架
学习文档
分布式应用
Nacos
Sentinel
SpringCloud Alibaba
ElasticSearch
SkyWalking
Keycloak
SonarQube
分布式事务
Seata
TX-LCN
XXL-JOB
分布式数据库
TiDB
在线工具
在线编辑
CRON 表达式
Diffchecker 比较工具
PDF<互转>Word
JSON在线编辑
Processon在线画图
在线符号大全
markdown表格生成
YAML<互转>Properties
在线答题
力扣
牛客
LintCode
在线翻译
有道翻译
谷歌翻译
在线转POJO
SQL自动生成POJO
JSON自动生成POJO
在线验签
微信企业号接口调试工具
微信支付接口签名校验工具
微信公众平台接口调试工具
微信公众平台支付接口调试
支付宝开发商文档
腾讯开放平台
关于我
#
附: Spring 中的流程图
#
Spring-XML解析流程图
#
Spring-循环依赖流程图
#
Spring-Bean实例化流程图
#
Spring-BeanPostProcessor 流程图
#
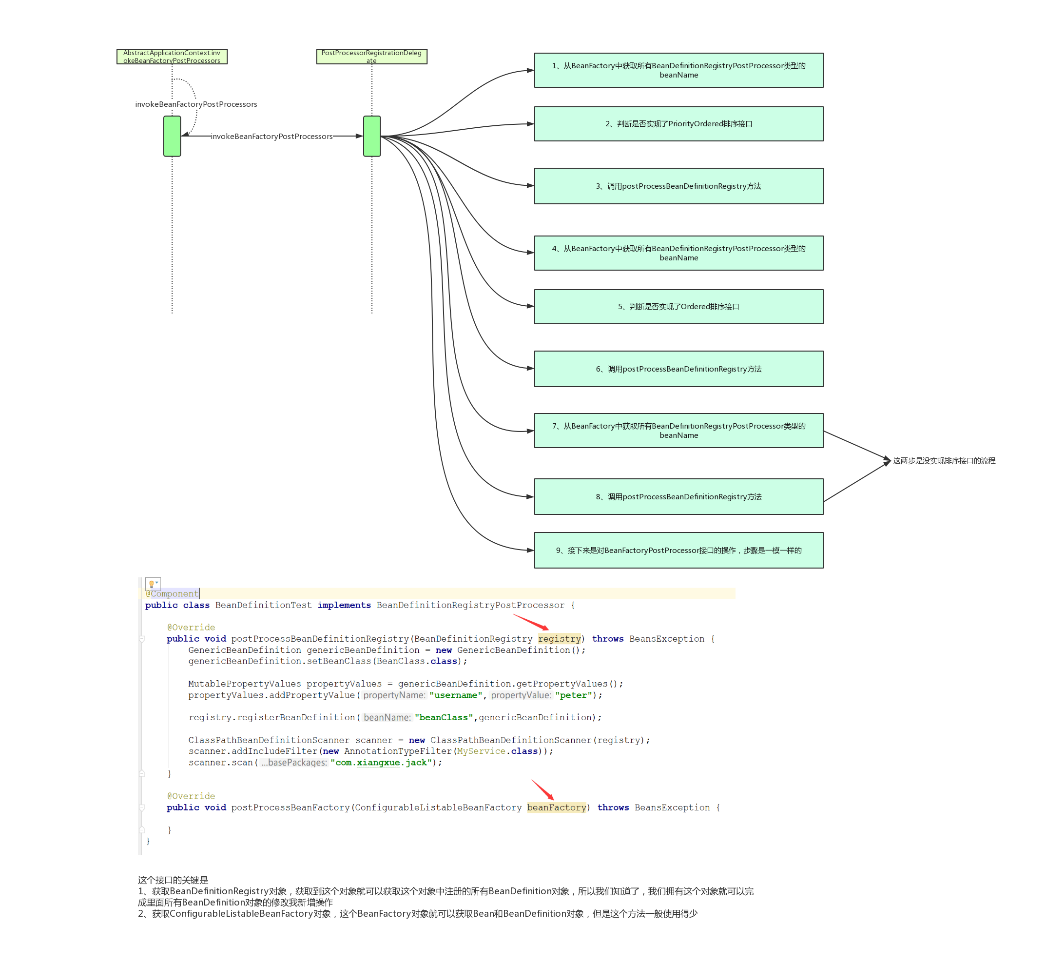
Spring-GenericBeanDefinition示例图
#
Spring-代理Bean流程图
#
代理对象的调用流程图
#
Spring-component-scan流程图
←
附:Jack老师分享的甜点汇总
[一] Mybatis 源码学习笔记
→